软件授权
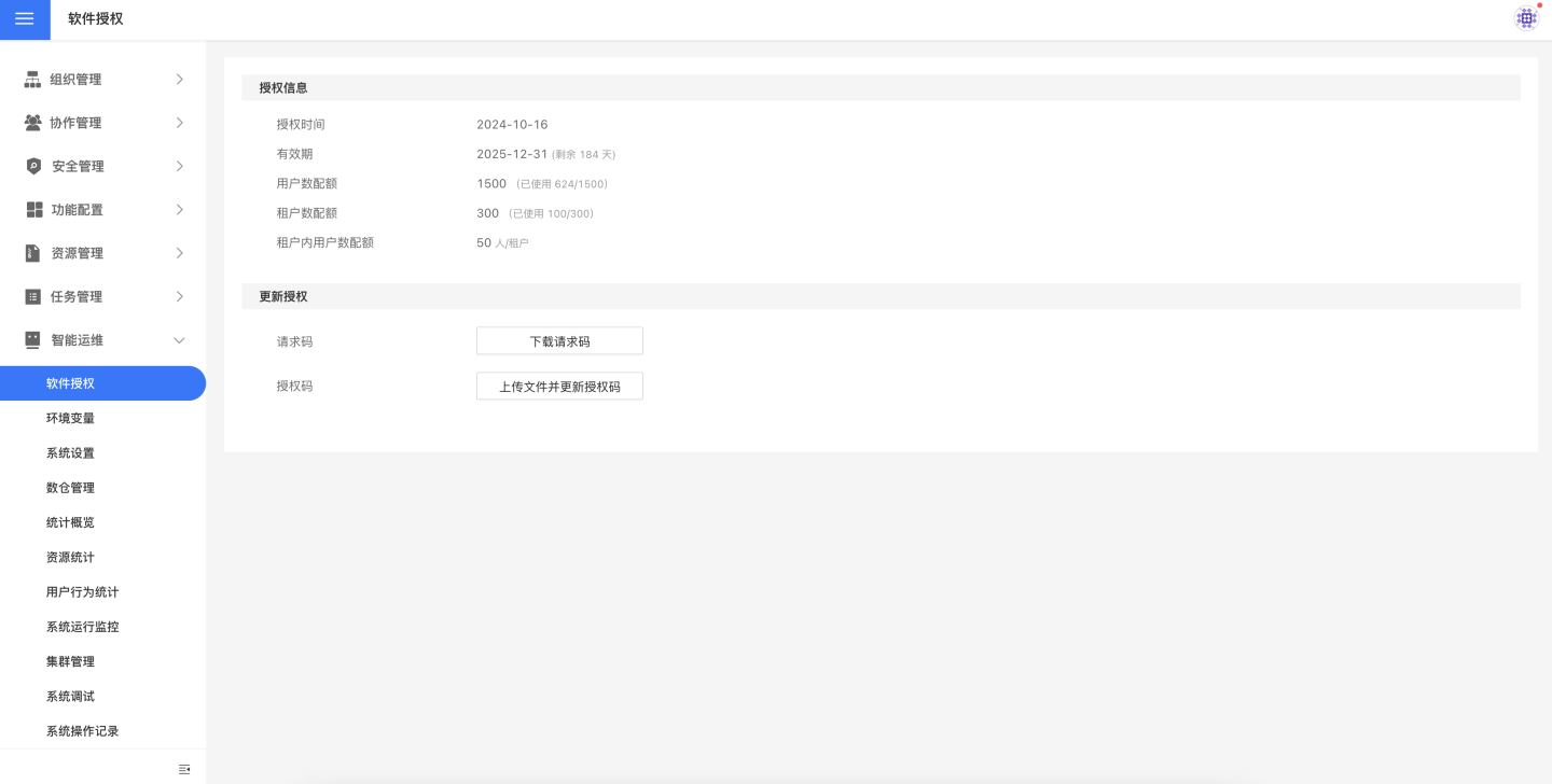
在设置->智能运维->软件授权页面可以看到授权时间、有效期、用户数配额、租户数配额、租户内用户数配额、请求码、授权码。

请求码是衡石系统用于生成注册码的一段代码,安装衡石系统后,就会自动生成一个请求码,其中包含了本机的指纹信息和当前 License 的权限信息。
当用户需要更新授权时,用户需要把当前系统中的请求码发送给 Hengshi Support,支持人员会生成对应的新授权码发送给用户。
用户点击上传文件并更新授权码,上传新的授权码文件,点击确定,新的授权码就生效了。
衡石系统为用户提供了一个月的免费试用机会。如需 License,请访问衡石官网或发送电子邮件到 support@hengshi.com。
使用脚本更新平台方 license
如果有特殊情况需要不登录更新 平台方 license,可以使用如下脚本方式更新。更新时需要保持衡石程序正常运行。
bash
cd /opt/hengshi;
bin/switch_license_with_tenant_management_type.sh -m import_platform_license -l <path_to_license_file>变更租户管理方式
仅支持 license 管理变跟为平台方管理。更新时需要保持衡石程序正常运行。
bash
cd /opt/hengshi;
bin/switch_license_with_tenant_management_type.sh -m to_platform_management -l <path_to_license_file>