通用过滤器
通用过滤器是过滤器中最常见的使用类型,通过筛选过滤器字段查询数据信息。包括
本文介绍的通用过滤器是局部过滤器,仅对本仪表盘内的图表有过滤效果,对应用内其他仪表盘图表不生效。
文本过滤器
在通用过滤器中,使用文本字段筛选数据的过滤器就是文本过滤器。示例为某产品在全国商场销售情况,当查看各城市、各商场的销售情况,需要通过城市和商场进行筛选,城市和门店的过滤器就是文本过滤器。

文本过滤器支持一个(单选)或多个筛选条件(多选)。下面详细介绍文本过滤器。
添加文本过滤器
按照下面步骤在仪表盘中添加文本过滤器。
点击新建过滤器->过滤器,创建一个新的过滤器。

选择过滤器的数据源,在新建的过滤器中拖入需要筛选的文本字段。示例中拖入字段城市。

选择过滤相应类型,并设置过滤器默认值。示例中选择单选过滤类型,默认值设为“北京”。

设置过滤器操作符,即过滤选项的操作方式。 示例中设置了包含过滤选项和不包含过滤选项两种筛选操作。

点击过滤字段的向下箭头,可以对过滤字段进行重命名、排序、显示值等设置。

通过上述步骤,完成了文本过滤器的设置。上述示例中提及的过滤器默认值和操作符等功能,请参考下面的详细说明。
配置文本过滤器默认值
添加文本过滤器后需要根据图表展现的内容配置过滤器的筛选值。文本过滤器按过滤类型分为单选和多选。
1.配置单选类型的文本过滤器
单选过滤类型表示只能通过一个选项进行数据筛选。 默认值配置方法有:
- 动态选中:动态的配置过滤器的默认值,支持全部、无选项、第一个、第 N 个四种选项。示例展示了动态选中方式下过滤器的展现效果。
- 全部:指选中
全部选项,展示全部数据。 - 无选项:指过滤器展示时不选中任何选项,展示全部数据。
- 自定义过滤:通过使用表达式动态设置过滤器默认值。
- 第一个:指选中选项中的第一个,并通过第一个选项筛选数据,展示筛选结果。
- 第 N 个:指选中选项中的第 N 个,并通过第 N 个选项筛选数据,展示筛选结果。

- 全部:指选中
- 固定选中:指选择指定的选项作为默认值。
过滤器样式设置:可以在样式中设置标题、展现样式、选中状态等。支持下拉和平铺多种样式。
过滤器创建完成后请测试是否符合设计要求,满足分析工作需要。 
2.配置多选类型的文本过滤器
多选过滤类型表示可以通过一个或多个选项进行数据筛选。默认值配置方法有:
- 动态选中: 动态的配置过滤器的默认值,支持: 全部、无选项、自定义、第一个、前 N 个。示例展示了动态选中方式下过滤器的展现效果。
- 全部: 指选中全部选项,展示全部数据。
- 无选项:指过滤器展示时不选中任何选项,展示全部数据。
- 自定义过滤:通过使用表达式动态设置过滤器默认值。
- 第一个 : 指选中选项中的第一个,并通过第一个选项筛选数据,展示筛选结果。
- 前 N 个: 指选中选项中的前 N 个,并通过前 N 个选项筛选数据,展示筛选结果。

- 固定选项: 选择固定的一项或多项做默认值,并进行数据筛选。
配置信息完成后,可以在样式中设置标题、展现样式、选中状态等。支持下拉和平铺多种样式。 
3.说明
开启全部选项:该选项可以快捷开关过滤器中的全部选项,并支持对全部选项进行自定义文案。过滤器选框内展示文案会显示为“全部”或自定义文案,如“全部城市”、“全部门店”等。- 当过滤器在全局设置中与其他设置了层级关系后,子级过滤器的默认值会随父级过滤器的选项而变化。 请参考全局设置中的相关说明。
- 过滤器默认值设置后是固定不变的。
过滤器操作符
过滤器支持多种操作符,用于不同业务场景下数据筛选。
单选类型的操作符有包含、不包含、等于、不等于、匹配、不匹配六种。
- 包含: 表示筛选该过滤选项对应的数据信息,如“所在地”包含“上海”,则筛选出“所在地”=“上海”的数据信息。
- 不包含:表示排除该过滤选项对应的数据信息,如“所在地”不包含“上海”,则筛选出“所在地”不等于“上海”的数据信息。
- 匹配: 表示筛选能匹配过滤选项的数据信息,如“所在地”匹配“上海”,则筛选出“所在地”能够匹配上“上海”的数据信息,“所在地”=“上海”、“所在地”=“北京、上海”都是匹配成功的数据。
- 不匹配:表示筛选不匹配过滤选项的数据信息,如“所在地”不匹配“上海”,则筛选出“所在地”不匹配上“上海”的数据信息,如排除“所在地”=“上海”、“所在地”=“北京、上海”等匹配成功的数据信息。
- 等于与包含操作符功能相同。
- 不等于与不包含操作符功能相同。

多选类型的操作符有全部包含、不包含、 全部匹配(且)、任意匹配(或)、任意等于(或)、不等于(且)六种。
- 全部包含:表示包含所有的过滤选项对应的数据信息。如“所在地”全部包含“上海”、“北京”,则筛选出“所在地”=“上海”和“所在地”=“北京”的数据信息。
- 不包含:表示排除所有的过滤选项对应的数据信息。 如“所在地”不包含“上海”、“北京”,则筛选出“所在地”不等于“上海”并且“所在地”不等于“北京”的数据信息。
- 全部匹配(且):表示筛选出全部匹配过滤选项的数据信息,如“所在地”全部匹配“上海”、“北京”,则筛选出“所在地”既能匹配“上海”并且匹配“北京”的数据信息。
- 任意匹配(或):表示筛选出部分匹配筛过滤选项的数据信息,如“所在地”全部匹配“上海”、“北京”,则筛选出“所在地”匹配“上海”或者匹配“北京”的数据信息。
- 任意等于(或)与全部包含操作符功能相同。
- 不等于(且)与不包含操作符功能相同。

时间过滤器
在通用过滤器中,使用时间字段筛选数据的过滤器就是时间过滤器。 示例为某产品在全国商场销售情况,当查看2019年的销售情况时,需要添加时间过滤器来实现。

时间过滤器可以通过时间点、时间范围、时间段来筛选信息。下面详细介绍时间过滤器。
添加时间过滤器
在仪表盘中添加时间过滤器。
- 点击新建过滤器->过滤器,创建一个新的过滤器,调整过滤器大小和位置。

- 选择过滤字段所在的数据集,在新建的过滤器中拖入需要筛选的时间字段。

- 根据实际情况调整时间过滤器的筛选单位,如年、月、天等,也可以调整时间展示格式。

移动端过滤器日历单选交互: 
移动端过滤器日历选择时间范围交互: 
配置时间过滤器默认值
时间过滤器按过滤类型分为单选、时间范围、按时间段。
1. 配置单选类型时间过滤器
单选类型的时间过滤器是指筛选某一具体时间点的数据信息。
默认值设置方式:
- 无选中:指过滤器展示时不选中任何选项,不用任何选项去筛选数据,展示全部数据。
- 今天:默认值选择今天,并通过今天进行数据筛选。
- 昨天:默认值选择昨天,并通过昨天进行数据筛选。
- 自定义:自定义中展示前 N 天的数据,过滤器中选中前 N 天的字段。
- 固定日期: 默认值选择固定日期,并用其筛选数据。
- 自定义过滤:可通过写表达式的方式过滤数据集字段值作为过滤器默认值。
提示
如果时间单位是年、月时,单选中所有选项的时间单位都会随之变化。
2. 配置时间范围类型的过滤器
时间范围类型是指筛选某一时间段的数据信息。 
默认值设置方式:
- 无选中:指过滤器展示时不选中任何选项,不用任何选项去筛选数据,展示全部数据。
- 今年: 默认值选择今年的时间范围,并筛选今年范围内的数据。
- 去年: 默认值选择去年的时间范围,并筛选去年范围内的数据。
- 自定义:默认值为自定义时间范围,并筛选自定义时间范围内的数据。
- 固定日期: 默认值为固定范围,并筛选固定范围内的数据。
- 自定义过滤:可通过写表达式的方式过滤数据集字段值作为过滤器默认值,表达式过滤结果为多值时,取日期的最大值和最小值作为日期范围默认值。
时间范围过滤器,当日期字段计算粒度为“天/时/分/秒”时,默认值选择今年、本季度、本月、本周时,其结束时间可设置为“当前日期 T / 当前日期 T-1 / XX 最后一天”。 
过滤器样式设置:可以在样式中设置标题、展现样式、选中状态等。支持下拉和平铺多种样式。 
提示
如果时间单位是月、天时,时间范围类型的选项的单位都会随之变化。 在日期范围过滤器中选择时,支持使用快捷方式选择时间范围。
3. 配置快捷的时间过滤器
快捷时间过滤器是指系统提供了一些快捷时间段,用户根据业务场景选择需要的快捷选项,并根据时间段筛选数据。
自定义快捷时间段
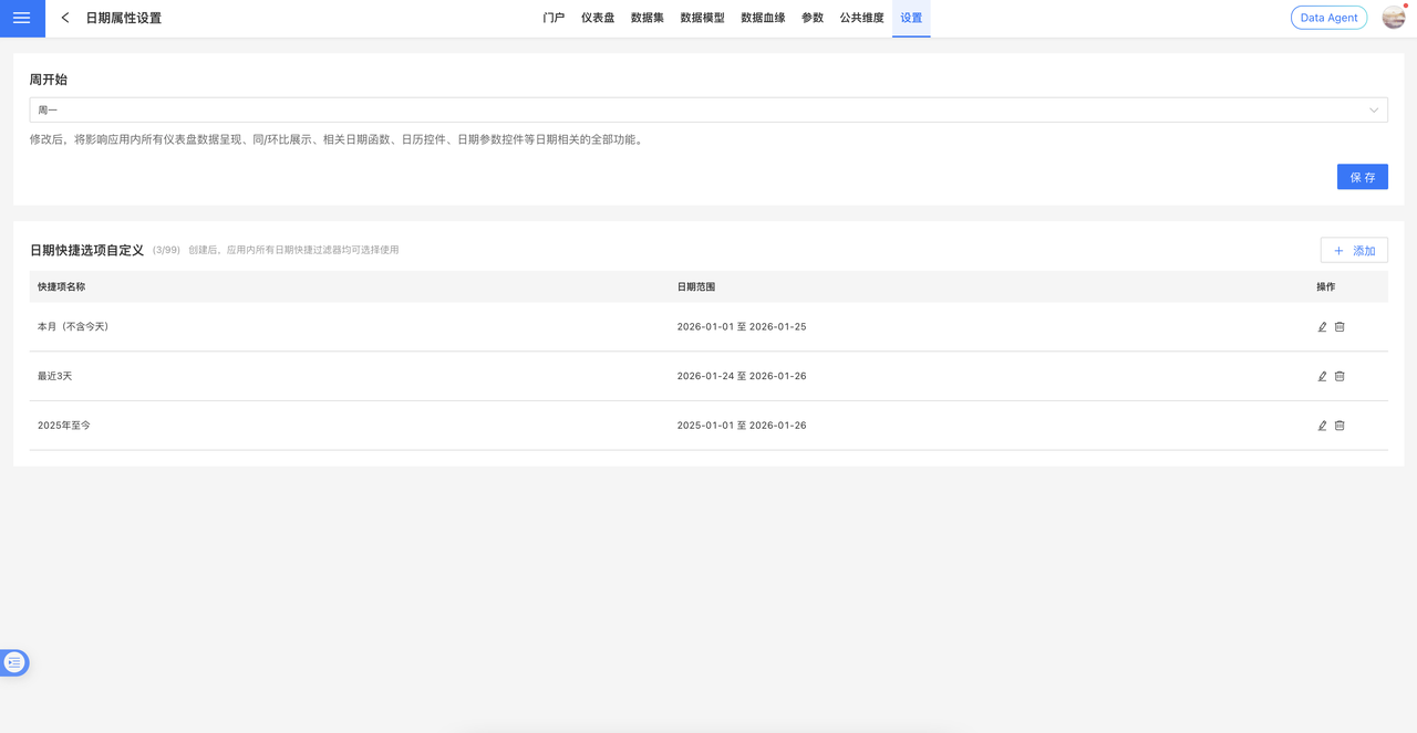
6.2 版本新增应用级自定义日期快捷选项功能。系统管理员可在应用设置 > 日期属性设置中统一配置日期快捷项,实现"一处配置,全应用生效"。


适用场景:
- 日期范围过滤器
- 快捷日期过滤器
- 日期范围参数控件
配置说明: 配置完成后,上述场景中的快捷时间段选项将按全局设置统一展示,确保系统交互体验的一致性。
快捷时间段设置
默认值设置:如图所示,在左侧勾选系统提供的时间段,右侧显示选择结果及默认的时间段,拖动红色框【1】部分按钮可以调整过滤选项顺序; 
在用户使用快捷日期过滤器时,勾选前图中红框【2】的选项时,支持用户自定义开始和结束日期,满足不同用户对过滤条件的不同设定,展示效果如下。 
过滤器样式设置:可以在样式中设置标题、展现样式、选中状态等。支持下拉和平铺多种样式。 
时间过滤器补充说明
- 单选、时间范围两种过滤类型的默认值设置时,选项的时间单位,随着过滤字段的设置而变化,如过滤字段设置的是月,则选项变为本月、上月,如果过滤字段设置的是天,则选项变为昨天、今天。
- 当过滤字段设置为天(跨周)、天(跨月)、月(跨年)、季度(跨年)时,时间是按照文本的方式展示,如当时间设置为天(跨周)时,过滤选项为
周一、周二、周三、周四、周五、周六、周日。此时过滤类型仅有单选和按时间段过滤。 单选的默认值设置方式参考文本过滤器的相应设置方式。
时间过滤器日历增加范围限制
数据分析师给仪表盘添加日期过滤器时,想要限制用户查询数据的时间范围,避免因查询时间跨度过大影响查询效率及平台资源占用,限制查询的时间范围有两种方式,一是限制日历可选范围,不可选的置灰;二是限制用户可选择的时间范围,最大能选择多长时间区间。
限制日历筛选范围:开启后,日历可选区间将根据内部过滤的日期字段可选值的最大值和最小值作为可选范围。如内部过滤后的范围为2021年至2024年,那么日历可选范围则为2021年至2024年,未配置内部过滤条件时,暂不支持开启配置项。 
限制最大选择范围:开启后,可限制用户选择范围时最大能选择多长时间区间。 
数字过滤器
在通用过滤器中,使用数字字段筛选数据的过滤器就是数字过滤器。 示例为某产品在全国商场销售情况,当查看单价大于1000元时的订单情况时,就需要添加数字过滤器来实现。

数字过滤器支持范围、比较、单选、多选来筛选信息。下面详细介绍数字过滤器。
添加数字过滤器
在仪表盘中添加数字过滤器。
- 点击新建过滤器->过滤器,创建一个新的过滤器,调整过滤器大小和位置。

- 选择过滤字段所在的数据集,在新建的过滤器中拖入需要筛选的数字字段。

配置数字过滤器默认值
数字过滤器的过滤类型分为范围、比较、单选、多选。
1. 配置数字范围类型的数字过滤器
范围过滤器指筛选条件满足范围的数据信息。该类型设置比较简单。默认值仅需设置起始、结束的位置,支持手动输入数值和拖动范围。 
在样式中设置标题、展现样式、选中状态等。支持下拉和平铺多种样式。 
2. 配置比较类型的数字过滤器
比较类型的过滤器指当过滤选项满足比较条件时筛选对应的数据。默认值设置时需要设置比较类型(图中红色框)和比较数值(蓝色框)。比较的类型包括: 不等于、等于、大于等于、大于、小于等于、小于、为空、不为空。
在样式中设置标题、展现样式、选中状态等。支持两种展示样式。 
3. 配置单选类型的数字过滤器
单选类型的数字过滤器指通过一个数字选项进行数据筛选,此时是把数字的值当成文本类型来选择,请参考文本过滤器单选类型进行过滤器配置。
4. 配置多选类型的数字过滤器
多选类型的数字过滤器指通过一个或多个数字选项进行数据筛选,此时是把数字的值当成文本类型来选择,请参考文本过滤器多选类型进行过滤器配置。
内部过滤器
内部过滤器即在过滤器中添加过滤器,对过滤器字段的取值范围进行控制。相关使用和设置请参考内部过滤器。
通用过滤器示例
示例1
下图是某公司 API 监控系统,显示了 API 统计情况及 API 相关信息。在系统中可以通过 API 的创建时间(时间过滤器)、API 的调用时间(时间过滤器)、发布情况(文本过滤器)、总调用数(数字过滤器)来查看 API 信息。示例演示了查询近半年时间 API 统计情况及总调用数大于100的 API。 
示例2
下图是订单查询系统。可以通过年份(时间过滤器)、时间段(时间过滤器)、门店、订单价格(数字过滤器)等查询订单信息。 
通用过滤器相关设置
通用过滤器支持以下设置。