页面设置
默认登录页面
默认登录页面是指以默认衡石认证时用户登录衡石系统,进入的第一个页面。可以设置为平台登录页面或租户登录页面。

默认首页
默认首页设置是设置登录进入衡石系统后的展示页面,可以设置展示首页,也可以设置展示应用集市页面。

应用集市标签页设置
应用集市管理员基于实际业务需求,可以在设置->功能配置->页面设置中对应用集市的标签页进行设置,包括定义标签页名称、调整展示顺序和隐藏标签。普通用户不支持标签页设置。
- 重命名:支持对
我的空间和公共空间进行重命名。系统中所有引用到该空间的位置将随之同步更新。 - 隐藏/显示:有的业务场景不需要展示
我的空间或公共空间,可以将该空间隐藏。 - 调整展示顺序:支持调整空间展示顺序,系统默认
我的空间展示在前,可以通过拖拽标签调整顺序。

租户方标签设置
租户方和平台方类似,应用集市管理员也可以对页面进行设置。不同的是租户方除了'公共空间'和'我的空间',还有一个'平台空间'标签页,用以承载来自平台方分享的报表资源。 租户方的三个空间也支持重命名、隐藏/显示、调整展示顺序。 
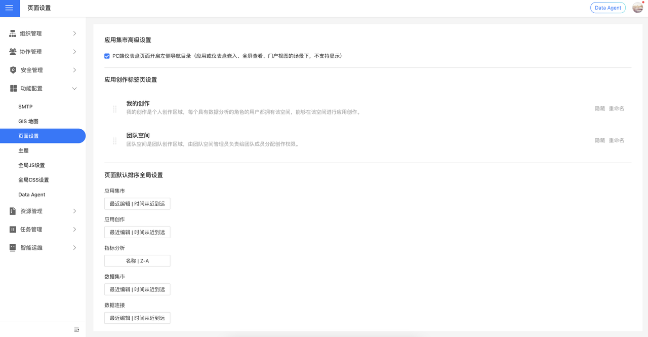
应用创作标签页设置
为了满足不同企业的个性化需求,"应用创作"模块现已支持对 "我的创作" 与 "团队空间" 两个标签进行自定义配置。系统管理员可以根据实际业务场景,灵活调整页面的展示状态与显示名称。
配置路径:设置 > 功能配置 > 页面设置 > 应用创作标签页设置
支持的操作:
- 重命名:支持对
我的创作和团队空间进行重命名。系统中所有引用到该空间的位置将随之同步更新。 - 隐藏/显示:根据业务需求,可以选择隐藏或显示
我的创作或团队空间标签。 - 调整展示顺序:支持调整标签展示顺序,系统默认
我的创作展示在前,可以通过拖拽标签调整顺序。

页面默认排序全局设置
为了提升用户在不同业务场景下的资源检索效率,并保持系统交互体验的一致性,系统现已推出"页面默认排序全局设置"配置功能。系统管理员可通过统一的设置入口,对系统内多个核心模块的列表展示规则进行一键式定义。
配置路径:设置 > 功能配置 > 页面设置 > 页面默认排序全局设置
按模块配置:支持按以下模块分别配置其资源的默认排序:
- 应用集市
- 应用创作
- 指标分析
- 数据集市
- 数据连接


应用集市高级设置
应用集市高级设置提供了更细致的页面展示控制选项,帮助管理员根据具体使用场景优化用户体验。
PC端左侧导航目录设置
管理员可以通过功能开关控制仪表盘页面是否显示左侧导航目录。该功能开关默认开启(true),对应的设置选项为:
PC端仪表盘页面开启左侧导航目录(应用或仪表盘嵌入、全屏查看、门户视图的场景下,不支持显示)
- 适用范围:仅限PC端桌面版本
- 生效场景:普通仪表盘查看场景
- 限制场景:应用或仪表盘嵌入、全屏查看、门户视图等场景下不会显示左侧导航目录
在该功能推出之前,进入已发布的仪表盘时默认不显示主侧边栏,现在默认显示以提升导航体验。管理员可以根据实际需求关闭此功能。